Pascal Project Manager & Editor hilft bei der Verwaltung und Analyse von Delphi- und Lazarus-Projekten, bietet einen integrierten Editor, einen IDE-Manager sowie ein WelcomePage-Plugin für Delphi.

Screenshot Projekt Manager

Video zum Pascal Manager anzeigen

Wichtige Funktionen

  • Projektverwaltung mit IDE-Erkennung
  • Darkmode und Delphi-Style-Unterstützung
  • Objektstruktur-Analyse inkl. TNotebook-Support
  • Code-Editor mit Syntax-Highlighting, Folding, Navigation
  • Konvertierung zwischen FMX und VCL-Komponenten
  • Projekt-Dokumentation mit XMLDoc und HTML-Export
  • Integrierte Delphi-Version-Datenbank
  • WelcomePage-Plugin ab Delphi 11.1
  • Unterstützt aktuelles Delphi 13 Florence
Kanban-Ansicht

Die integrierte Kanban-Ansicht hilft bei der Verwaltung von Programmieraufgaben und Versionszielen.

Projekt-Seiten & Dokumentation

Erstellen Sie automatisch Projektseiten mit Screenshots, Versionshinweisen, Formularbildern u.v.m.

Projektseite

Video zur Dokumentation anzeigen

IDE-Manager & Styles

Zugriff auf installierte IDEs, Spracheinstellungen, Styles, PAServer-Dateien, Projekte & mehr

IDE-Manager

Delphi-Datenbank

Informationen zu IDE-Versionen, BPLs, Compiler-Optionen & mehr. Ideal als Referenz.

Delphi Datenbank

Welcome Page Plugin

Minimale Version des Project Managers direkt in der Delphi Welcome Page. Plugins für Delphi 11 bis 13 und für Delphi 13 auch in einer 64-Bit-Version für die Delphi 64-Bit IDE
Download PlugIn   Video zum PlugiIn

Welcome Page Plugin

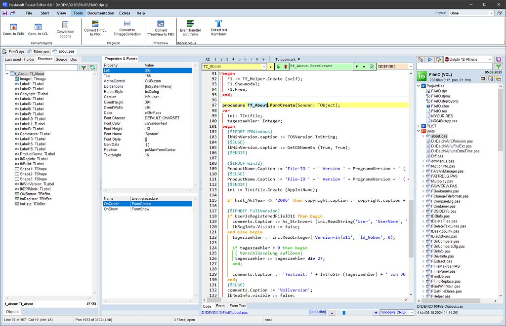
Pascal Editor

Der Editor kann wie Lazarus und Delphi ganze Projekte vollständig öffnen, dort navigieren und auch viele Formulare anzeigen
Video zum Editor

Pascal-Editor Text

Pascal Editor Tools

Im Editor stehen auch eine Reihe von Tools zum kopieren oder Konvertieren von Objekten zur Verfügung.

Pascal-Editor Tools

Download

Aktuelle Version 6.0 herunterladen (48 MB, Stand: 20.09.2025)

[ Vorversion 5.30 laden ] (47 MB, Stand: 17.03.2025)

Preise & Lizenzen

  • Community Edition: kostenlos
  • Einzellizenz: 49,-- EUR
  • Small Team Lizenz (5 Installationen): 99,-- EUR
  • Site Lizenz (unbegrenzt): 249,-- EUR
  • PC-Database-Server: 99,-- EUR (nur mit PPME-Lizenz)

Unterschiede Community vs. Kommerzielle Version

Download Bestellformular