Hastasoft FTP-Dialog - Information
  Zurück zur Hauptseite   
(Stand: 04.02.2017, Version 4.01/5.01)

Download:

Windows:
Selbstinstallierende Exe-Datei

Gepackte ZIP-Datei

MAC
Setup_FTPDialog.pkg

Linux
ftpdialog_64.zip
ftpdialog_32.zip


Kosten:

14,99 Euro für eine Lizenz

Ihre Rechte und Pflichten:

(Alle Beträge enthalten 19% Mehrwertsteuer)

I.d.R. spätestens nach 24 Stunden erhalten Sie eine Rechnung, in welcher der Downloadlink zur Vollversion genannt ist.
Kurzbeschreibung

Ein einfaches aber effektives FTP-Programm zum hoch laden Ihrer Dateien von Ihrem Heimcomputer auf einen Webserver (Homepage) oder zum Download von Dateien für Windows, Linux oder MAC. Übertragungsmodus kann zwischen Binary und ASCII gewechselt werden.

Besonderheit: Anders als sonst bei den Hastasoft-Programmen gilt hier die Lizenznummer für alle 3 Betriebssysteme, also Windows, MAC und Linux

Merkmale:

  • Sie können mehrere Serverstand-Orte speichern, die per Doppelklick wieder aufrufbar sind.
  • Textdateien auf dem Server können Online bearbeitet werden.
  • Einfach zu benutzendes Interface
  • Setup-Datei nur ca. 1,2 MB groß

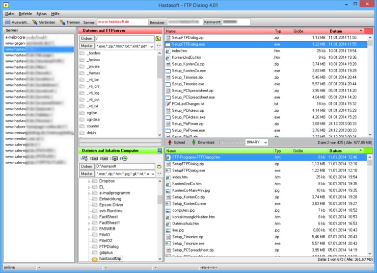
Das Hauptfenster des Programms

Windows:


Linux


MAC OS X

Testen

Sie können das Programm hier zum Testen downloaden (30 Tage-Test), das Programm ist dabei in vollem Umfang funktionsfähig. Klicken Sie in der linken Spalte unter "Download" auf "Selbstinstallierende Exe-Datei", um auf den Download zu starten.

Bestellung

Benutzen Sie das Registrierformular, das Sie im Programm über das Register "Hilfe", und dann in der Hilfedatei unter "Registrierformular" anzeigen und ausdrucken lassen können, um sich registrieren und das Programm zu bestellen.